Wireframe Production Gantt Chart Excel
Wireframing, Gantt charts, and Excel—while seemingly disparate, they form a powerful trifecta in the realm of project management, particularly when it comes to software development, website design, and other complex endeavors. A well-orchestrated combination of these tools can streamline the entire process, from initial concept to final product. Let’s delve into each component and explore how they synergize.
Wireframing: The Blueprint of Your Project
Wireframing is the creation of a skeletal framework for a digital product. Think of it as the blueprint for a building. Before any actual construction begins, architects create detailed blueprints outlining the structure’s layout, dimensions, and key features. Similarly, wireframes provide a low-fidelity visual representation of a website or application’s user interface (UI). They focus on functionality, content placement, and user flow, rather than visual aesthetics like colors and typography.
Benefits of Wireframing:
- Clarity and Communication: Wireframes provide a common understanding of the project scope and functionality among stakeholders, including designers, developers, clients, and users. They facilitate clear communication and prevent misunderstandings later in the development process.
- Early Issue Detection: By visualizing the user flow and layout early on, wireframes help identify potential usability issues, navigation problems, or content gaps before significant development effort is invested.
- Cost-Effectiveness: Addressing issues in the wireframing stage is significantly cheaper and faster than making changes later in the development cycle. Revisions to a wireframe are relatively quick, whereas modifying code or design assets can be time-consuming and expensive.
- User-Centered Design: Wireframes encourage a user-centered approach by forcing the team to consider the user’s journey and how they will interact with the product. This leads to a more intuitive and user-friendly final product.
- Foundation for Design and Development: Wireframes serve as a solid foundation for both the visual design and the development phases. They provide a clear roadmap for designers to create compelling visuals and for developers to build functional code.
Gantt Charts: Visualizing the Timeline
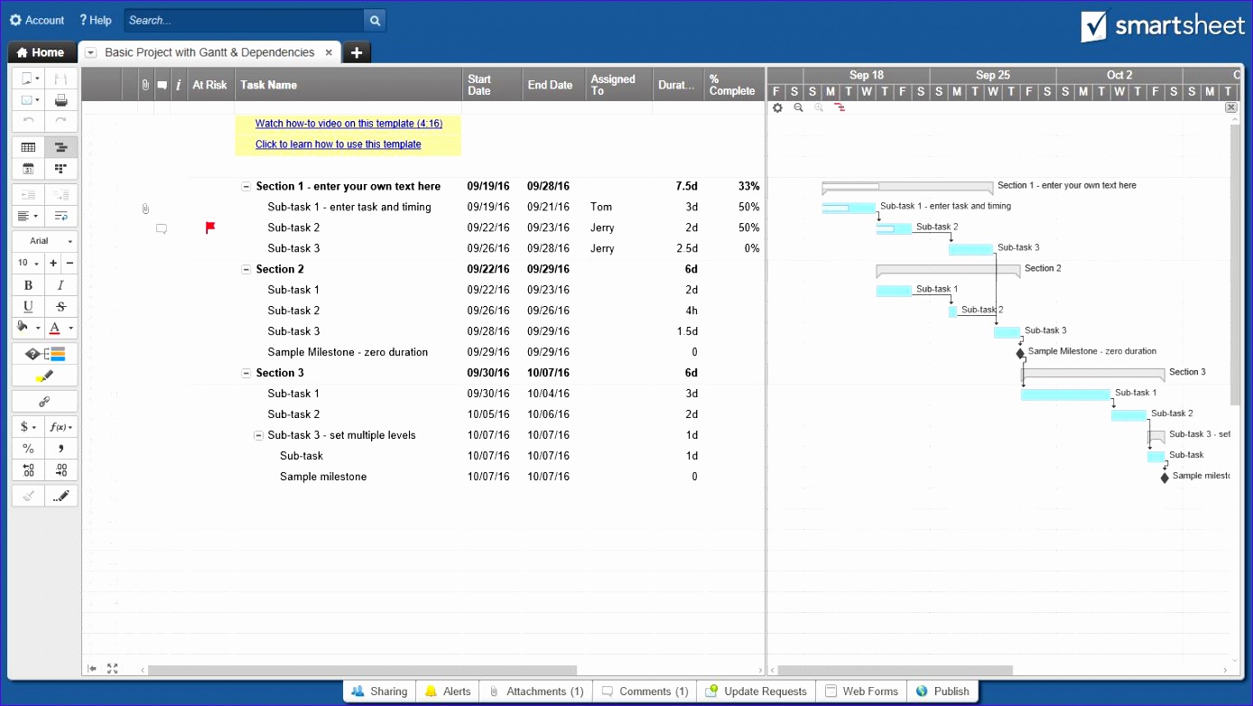
A Gantt chart is a horizontal bar chart that visually represents a project schedule. It lists the project’s tasks on the vertical axis and the corresponding timelines on the horizontal axis. Each task is represented by a bar, the length of which indicates the task’s duration. Gantt charts are instrumental in planning, scheduling, and tracking project progress.
Key Elements of a Gantt Chart:
- Tasks: A list of all the individual activities required to complete the project.
- Start and End Dates: The scheduled start and end dates for each task.
- Duration: The estimated time required to complete each task.
- Dependencies: Relationships between tasks, indicating which tasks must be completed before others can begin.
- Milestones: Significant points in the project timeline, such as the completion of a major phase or the delivery of a key deliverable.
- Resources: The people or equipment assigned to each task.
Benefits of Using Gantt Charts:
- Improved Project Planning: Gantt charts force you to break down the project into smaller, manageable tasks and to estimate the time required for each task. This leads to a more realistic and achievable project plan.
- Enhanced Communication: Gantt charts provide a clear visual representation of the project schedule, making it easier for team members and stakeholders to understand the project timeline and their roles.
- Efficient Resource Allocation: By assigning resources to specific tasks in the Gantt chart, you can ensure that resources are used effectively and that no task is left without proper attention.
- Progress Tracking and Monitoring: Gantt charts allow you to track the progress of each task and compare it to the planned schedule. This helps you identify potential delays and take corrective action before they impact the overall project timeline.
- Dependency Management: Gantt charts highlight task dependencies, ensuring that tasks are completed in the correct order and preventing bottlenecks.
Excel: The Versatile Spreadsheet Tool
Microsoft Excel, while often associated with financial analysis, is also a powerful tool for project management, especially when used in conjunction with wireframing and Gantt charts. It offers a flexible and customizable platform for organizing data, performing calculations, and creating visualizations.
Using Excel for Wireframe Production and Gantt Chart Creation:
- Task Management: Create a spreadsheet to list all the tasks involved in wireframe production, such as research, sketching, prototyping, user testing, and revisions.
- Timeline Creation: Define the start and end dates for each task and calculate the duration. Excel’s date and time functions can automate these calculations.
- Dependency Tracking: Use conditional formatting or formulas to highlight dependencies between tasks, ensuring that tasks are completed in the correct sequence.
- Resource Allocation: Assign resources (e.g., designers, UX researchers) to each task and track their workload.
- Gantt Chart Visualization: While Excel isn’t a dedicated Gantt chart software, you can create a basic Gantt chart using conditional formatting and bar charts. This allows you to visualize the project timeline and track progress.
- Data Analysis: Use Excel’s charting capabilities to visualize project data, such as the number of tasks completed per week or the amount of time spent on different types of tasks.
- Reporting: Generate reports summarizing project progress, resource utilization, and potential risks.
Synergizing Wireframing, Gantt Charts, and Excel
The true power lies in integrating these three elements. The wireframe provides the visual representation of the project’s functionality, the Gantt chart lays out the timeline for its creation, and Excel acts as the central data repository and analysis tool. Here’s how they work together:
- Initial Planning: Begin by creating wireframes to define the project’s scope and functionality. Simultaneously, use Excel to list all the tasks involved in wireframe production and create a basic Gantt chart.
- Task Breakdown: Break down the wireframe creation process into smaller, manageable tasks, such as creating specific wireframe screens, conducting user testing, and revising the wireframes based on feedback.
- Timeline Definition: Estimate the time required for each task and define the start and end dates. Use Excel to track these dates and calculate the duration of each task.
- Dependency Mapping: Identify dependencies between tasks and ensure that tasks are completed in the correct order. Use Excel to visualize these dependencies and prevent bottlenecks.
- Progress Tracking: Regularly update the Gantt chart in Excel to reflect the actual progress of each task. Use conditional formatting to highlight tasks that are behind schedule or at risk.
- Issue Resolution: If issues arise during the wireframe production process, use the Gantt chart and Excel to track the impact on the project timeline and to identify potential solutions.
- Reporting and Communication: Use Excel to generate reports summarizing project progress and to communicate updates to stakeholders.
By effectively combining wireframing, Gantt charts, and Excel, project managers can ensure that projects are completed on time, within budget, and to the satisfaction of stakeholders. While dedicated project management software offers more advanced features, this combination provides a cost-effective and versatile solution for managing wireframe production and other complex projects.
Thank you for visiting Wireframe Production Gantt Chart Excel. There are a lot of beautiful templates out there, but it can be easy to feel like a lot of the best cost a ridiculous amount of money, require special design. And if at this time you are looking for information and ideas regarding the Wireframe Production Gantt Chart Excel then, you are in the perfect place. Get this Wireframe Production Gantt Chart Excel for free here. We hope this post Wireframe Production Gantt Chart Excel inspired you and help you what you are looking for.
Wireframe Production Gantt Chart Excel was posted in August 17, 2025 at 8:31 pm. If you wanna have it as yours, please click the Pictures and you will go to click right mouse then Save Image As and Click Save and download the Wireframe Production Gantt Chart Excel Picture.. Don’t forget to share this picture with others via Facebook, Twitter, Pinterest or other social medias! we do hope you'll get inspired by SampleTemplates123... Thanks again! If you have any DMCA issues on this post, please contact us!
